tl;dr
Abstract
这篇博文系统性地阐述了现代加密货币(如比特币、以太坊)钱包的核心技术标准——BIP-39、BIP-32和BIP-44,详细揭示了从随机数开始直至生成钱包地址的全链条流程。
BIP-39 (生成助记词)
什么是 BIP-39
BIP-39 (Bitcoin Improvement Proposal 39)1本质是一套 将二进制随机数(熵,即钱包的主私钥)映射为人类可读单词 的编码方案
生成
它的生成过程可以分为两个主要阶段:
- 助记词生成(Mnemonic Generation): 熵(Entropy) -> 助记词(Mnemonic)
- 种子生成(Seed Generation): 助记词(Mnemonic) -> 二进制种子(Seed)

从熵生成助记词
- 生成熵 (Entropy): 生成 比特(bit)的随机序列,其中
熵源需要在密码学上足够安全,不可预测、均匀分布,例如硬件熵源(haveged)或抛硬币结果 - 计算校验和 (Checksum): 对熵进行 SHA-256 哈希,取哈希值的前 位,其中
- 拼接: 将 熵 和 校验和 拼接,总长度变为 位。
- 分割: 将这 位切分成 段,每段 11 位。
- 为什么是 11 位?因为 ,正好对应 BIP-39 标准词库中的 2048 个单词。
- 这张表展示了长度之间的关系2
| ENT | CS | ENT+CS | MS |
| --- | --- | ------ | --- |
| 128 | 4 | 132 | 12 |
| 160 | 5 | 165 | 15 |
| 192 | 6 | 198 | 18 |
| 224 | 7 | 231 | 21 |
| 256 | 8 | 264 | 24 |
- 映射: 将每段 11 位的二进制转换为十进制索引,在词库中查找对应的单词。
ps: 词库有多个语言的版本
1import hashlib
2import binascii
3from mnemonic import Mnemonic
4mnemo = Mnemonic("english")
5wordlist = mnemo.wordlist
6
7def generate_mnemonic(entropy_hex):
8 entropy_bytes = binascii.unhexlify(entropy_hex)
9 entropy_bits = bin(int(entropy_hex, 16))[2:].zfill(len(entropy_bytes) * 8)
10 hash_bytes = hashlib.sha256(entropy_bytes).digest()
11 hash_bits = bin(int.from_bytes(hash_bytes, 'big'))[2:].zfill(256)
12 checksum_len = len(entropy_bits) // 32
13 checksum = hash_bits[:checksum_len]
14 combined_bits = entropy_bits + checksum
15 print(f"Combined Bits ({len(combined_bits)}): {combined_bits}")
16 chunks = [combined_bits[i:i+11] for i in range(0, len(combined_bits), 11)]
17 mnemonic = []
18 for chunk in chunks:
19 index = int(chunk, 2)
20 mnemonic.append(wordlist[index])
21 return " ".join(mnemonic)
22
23print(generate_mnemonic('1f8a4ba31834374bf6c21bfecd63b718e26789139b52ed76cee5764dda23e0e9'))
24# 'buzz false trip corn drop planet swallow drop yard help universe crack chapter setup example heart uniform reopen rich uncle tank ball lonely chimney'
根据助记词生成种子
有了助记词后,需要将其转化为 512 位的种子(Seed),用于生成私钥(BIP-32)。
- 算法: PBKDF2(Password-Based Key Derivation Function 2) 密钥拉伸函数
- 哈希函数: HMAC-SHA512
- 密码: 助记词字符串
- 盐 (Salt): 字符串 "mnemonic" + 可选的 Passphrase (密码口令)(也叫“扩展密码”或“第 25 个词”)
- 迭代次数: 2048 次
- 输出种子长度: 512 位
1import binascii
2import hashlib
3
4def generate_seed(mnemonic, passphrase=""):
5 salt = ("mnemonic" + passphrase).encode('utf-8')
6 # PBKDF2 with HMAC-SHA512, 2048 iterations
7 seed = hashlib.pbkdf2_hmac(
8 'sha512',
9 mnemonic.encode('utf-8'),
10 salt,
11 2048
12 )
13 return binascii.hexlify(seed).decode('utf-8')
14
15print(generate_seed('buzz false trip corn drop planet swallow drop yard help universe crack chapter setup example heart uniform reopen rich uncle tank ball lonely chimney'))
16# a614e08e8e15ea54950a06948168b3be58b0ec3c2b10142a843279f0c0055fb2d74635bcbaa706794bf87dc9cbf7a1c959a9951233d4b2ea84f0d1d4a6912cb6
使用 mnemonic 库的代码实现:
1from mnemonic import Mnemonic
2mnemo = Mnemonic("english")
3wordlist = mnemo.wordlist
4words = mnemo.generate(strength=256)
5print(words.split(" "))
6# ['buzz', 'false', 'trip', 'corn', 'drop', 'planet', 'swallow', 'drop', 'yard', 'help', 'universe', 'crack', 'chapter', 'setup', 'example', 'heart', 'uniform', 'reopen', 'rich', 'uncle', 'tank', 'ball', 'lonely', 'chimney']
7print(mnemo.check(words)) # 检验助记词校验和
8# True
9seed = mnemo.to_seed(words, passphrase="") # 助记词转seed
10print(seed.hex())
11# a614e08e8e15ea54950a06948168b3be58b0ec3c2b10142a843279f0c0055fb2d74635bcbaa706794bf87dc9cbf7a1c959a9951233d4b2ea84f0d1d4a6912cb6
12entropy = mnemo.to_entropy(words) # 根据助记词计算原始熵
13print(entropy.hex())
14# '1f8a4ba31834374bf6c21bfecd63b718e26789139b52ed76cee5764dda23e0e9'
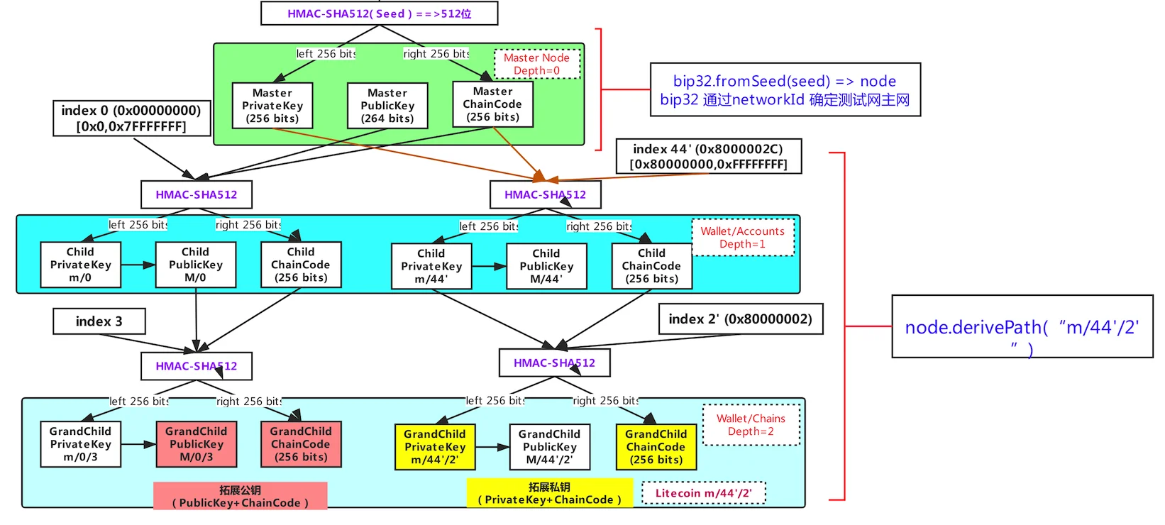
BIP-32 (分层钱包)
在 BIP-39 中,助记词通过 PBKDF2 函数变成了 512 位的 Seed。这个 Seed 是所有密钥的“祖先”。
BIP-32 (Hierarchical Deterministic Wallets) 定义了如何利用这个 Seed 生成一个 主私钥 (Master Private Key) 和 链码 (Chain Code),即如何从一个种子生成一个树状结构的密钥体系(主私钥 -> 子私钥 -> 孙私钥...)。它规定了扩展密钥的概念,可以从一个父密钥派生出海量的子密钥,而无需备份每一个。
从种子到主扩展私钥
将上一步 BIP-39 得到的种子作为输入,再次使用 HMAC-SHA512 算法进行计算,通常以字符串 “Bitcoin seed” 作为 Key,种子作为 Data。
输出的 512 比特 结果分为两部分:
- 前 256 比特:作为 主私钥(Master, )
- 后 256 比特:作为 主链码(Master chain code)
主私钥 + 主链码 一起构成了 BIP32 定义的 主扩展私钥。从这个根上,可以派生出一整棵密钥树。
BIP-44 (派生路径)
路径格式
BIP44(多币种分层确定性钱包结构) 基于 BIP32 的树状结构,定义了一种标准化的路径格式:
其中:
- : 主私钥
- : 协议版本 (44'代表 BIP-44, 49'代表 SegWit(BIP-49), 84'代表 Native-SegWit(BIP-84))
Keys derivation as defined by:3
- BIP-0032
- SLIP-0010
- BIP32-Ed25519 (Khovratovich/Law)
Derivation of a hierarchy of keys as defined by:
- : 币种 (0'是比特币, 60'是以太坊,其他参见SLIP-0044)
- : 账户索引 (从0'开始递增,它允许用户在一个钱包内管理多个独立账户)
- : 找零标识,0 代表对外收款地址,1 代表找零地址
- : 地址索引 (0, 1, 2...)
官方建议每个account下的address_index不要超过20
注意: 带 ' 号表示 硬化派生 (Hardened Derivation)。这是一种安全机制,防止子公钥泄露导致父私钥被破解。硬化派生使用父私钥推导,索引号在 到 之间,而常规派生使用父公钥推导,索引号在 到 之间
例如,比特币第一个账户的第一个接收地址路径为:m/44’/0’/0’/0/0
这个路径就像文件夹目录,让不同的币种、账户、找零地址都能有组织地存放在确定的位置

通过增加索引(水平扩展)及 通过子秘钥向下一层(深度扩展)可以无限生成私钥。
1level0 (root)
2 └── level1 (purpose)
3 └── level2 (coin_type)
4 └── level3 (account)
5 └── level4 (parent)
6 └── level5 (child)
7 └── level6 (grandchild)
8 └── ...
派生私钥
与前面的从种子到主扩展私钥类似的,派生私钥使用 CKD(child key derivation) 函数从父密钥(parent keys)推导子密钥(child keys),CKD 由下列三个要素做单向散列哈希(HMAC-SHA512等):
- 父密钥(ParentPrivateKey):没有压缩过的椭圆曲线推导的私钥或公钥(ECDSA uncompressed key)
- 链码(ParentChainCode):256比特熵
- 子索引序号(i)32比特
结果 是 512 位的,分为左 256 位 ( ) 和右 256 位 ( )。
生成子扩展私钥和子链码。
- 子私钥 (ChildPrivateKey):
- 子链码 (ChildChainCode): 直接等于
这个推导过程是单射的,子密钥不能推导出同层级的兄弟密钥,也不能推出父密钥。如果没有子链码也不能推导出孙密钥。
E.g. 从主扩展私钥派生父私钥
使用bip32utils(过时)
1import binascii
2from bip32utils import BIP32Key
3BIP32_HARDEN = 0x80000000 # 定义硬化索引偏移量
4seed = binascii.unhexlify('a614e08e8e15ea54950a06948168b3be58b0ec3c2b10142a843279f0c0055fb2d74635bcbaa706794bf87dc9cbf7a1c959a9951233d4b2ea84f0d1d4a6912cb6')
5root = BIP32Key.fromEntropy(seed)
6# 推导路径: m/44'/60'/0'/0
7parent = root.ChildKey(44 + BIP32_HARDEN) \
8 .ChildKey(60 + BIP32_HARDEN) \
9 .ChildKey(0 + BIP32_HARDEN) \
10 .ChildKey(0)
11print("Parent private key:", parent.PrivateKey().hex())
12# 9809d91a09569437f52c04d2540d7c91eaea42e3df5787ffe108b5444a1f10e3
13print("Parent private key extended:", parent.ExtendedKey())
14# 'xprv9s21ZrQH143K24Mfq5zL5MhWK9hUhhGbd45hLXo2Pq2oqzMMo63oStZzFACVhq1bBacvYpuDvaSc5z1L16nL1ee5BgCdBD7m3Pm3n4HY2AK'
使用bip_utils
1import binascii
2from bip_utils import Bip44, Bip44Coins, Bip44Changes
3seed = binascii.unhexlify("a614e08e8e15ea54950a06948168b3be58b0ec3c2b10142a843279f0c0055fb2d74635bcbaa706794bf87dc9cbf7a1c959a9951233d4b2ea84f0d1d4a6912cb6")
4root = Bip44.FromSeed(seed, Bip44Coins.ETHEREUM)
5# m/44'/60'/0'/0
6parent = root.Purpose().Coin().Account(0).Change(Bip44Changes.CHAIN_EXT)
7print("Parent private key:", parent.PrivateKey().Raw().ToHex())
8# 9809d91a09569437f52c04d2540d7c91eaea42e3df5787ffe108b5444a1f10e3
9print("Parent private key extended:", parent.PrivateKey().ToExtended())
10# xprvA1YS8AZAANo7vn3agrsNtgPaN7hR8LeT4a6kxtZuSr1rz5bHZUecJ8n4fKeDuVf1pmWyTcCHLahV3d5FxMiPmjiAw7k7XkgSs7CfoD7thfs
E.g. 从父私钥派生子私钥
使用bip32utils
1import binascii
2from bip32utils import BIP32Key
3parent = BIP32Key.fromExtendedKey('xprv9s21ZrQH143K24Mfq5zL5MhWK9hUhhGbd45hLXo2Pq2oqzMMo63oStZzFACVhq1\
4bBacvYpuDvaSc5z1L16nL1ee5BgCdBD7m3Pm3n4HY2AK')
5# m/44'/60'/0'/0/5
6child = parent.ChildKey(5)
7print("Child private key:", child.PrivateKey().hex())
8# 1bcd2c630201a1aedfb9febda4926e68be810c2eada4cde11d3180211de78d56
9# m/44'/60'/0'/0/5/3
10grandchild = child.ChildKey(3)
11print("Grandchild private key:", grandchild.PrivateKey().hex())
12# db2d0dab8c23074abe8c5e6ea0f87e2e28e021b6fb716717e4da05379ed98e4e
使用bip_utils
1from bip_utils import Bip32Slip10Secp256k1
2parent = Bip32Slip10Secp256k1.FromExtendedKey('xprv9s21ZrQH143K24Mfq5zL5MhWK9hUhhGbd45hLXo2Pq2oqzMMo63oStZzFACVhq1\
3bBacvYpuDvaSc5z1L16nL1ee5BgCdBD7m3Pm3n4HY2AK')
4# m/44'/60'/0'/0/5
5child = parent.DerivePath("m/5")
6print("Child private key:", child.PrivateKey().Raw())
7# 1bcd2c630201a1aedfb9febda4926e68be810c2eada4cde11d3180211de78d56
8# m/44'/60'/0'/0/5/3
9grandchild = parent.DerivePath("m/5/3")
10print("Grandchild private key:", grandchild.PrivateKey().Raw())
11# db2d0dab8c23074abe8c5e6ea0f87e2e28e021b6fb716717e4da05379ed98e4e
生成公钥
k,私钥,通常是随机产生,需要绝对保密的
P,公钥,由私钥通过椭圆曲线乘法运算而来,不可倒推出私钥,可以不保密
A,地址,由公钥通过单向哈希运算而来,不可倒推出公钥,是完全公开的
私钥是一个随机的大整数 ,公钥是椭圆曲线上的一个点 。关系为:
其中 是椭圆曲线的基点。这一步是单向的,无法逆推。
使用椭圆曲线加密算法(比特币是secp256k1),将上一步得到的最终私钥进行数学运算,生成对应的公钥(一个65字节未压缩或33字节压缩的坐标点)。现代钱包通常使用压缩公钥(33字节)。
1import binascii
2from bip_utils import Bip44, Bip44Coins, Bip44Changes
3grandchild = Bip44.FromPrivateKey(binascii.unhexlify("db2d0dab8c23074abe8c5e6ea0f87e2e28e021b6fb716\
4717e4da05379ed98e4e"),Bip44Coins.ETHEREUM)
5print(grandchild.PublicKey().RawCompressed())
6# 037faa9191249e2c78d56cb930440956b797b6da064660aef6d463f2703563c220
7print(grandchild.PublicKey().RawUncompressed())
8# 047faa9191249e2c78d56cb930440956b797b6da064660aef6d463f2703563c22054a9e9ac7b1668fff3d762cfcda39ffabd609733d0bec4200d5c84b3739cebc1
生成地址
以太坊地址生成 (Hex)
- 对 非压缩公钥 (移除 04 前缀后) 进行 Keccak-256 哈希
- 取哈希值的最后 20 字节
- 转为十六进制,并在前面加 0x
- (可选但重要) EIP-55 校验: 对地址中的字母进行大小写转换以充当校验和
1import binascii
2from bip_utils import Bip44, Bip44Coins, Bip44Changes
3grandchild = Bip44.FromPrivateKey(binascii.unhexlify("db2d0dab8c23074abe8c5e6ea0f87e2e28e021b6fb716\
4717e4da05379ed98e4e"),Bip44Coins.ETHEREUM)
5print(grandchild.PublicKey().ToAddress())
6# 0x6eB19F869226D6C62b5421Ab1b42890cF209f4D1
比特币地址生成 (Base58Check)
- 对公钥进行一次SHA-256哈希
- 对上一步结果进行 RIPEMD-160 哈希(得到 20 字节指纹)
- 给指纹加上版本前缀(例如比特币主网是 0x00)
- 对 (版本前缀+指纹) 进行两次 SHA-256,取前 4 字节作为校验和
- 拼接 版本前缀 + 指纹 + 校验和
- 对结果进行 Base58 编码
1import binascii
2from bip_utils import Bip44, Bip44Coins, Bip44Changes
3grandchild = Bip44.FromPrivateKey(binascii.unhexlify("..."),Bip44Coins.BITCOIN)
4print(grandchild.PublicKey().ToAddress())
CTF 实战
助记词残缺
2025 第八届浙江省大学生网络与信息安全竞赛 初赛
misc 5-2 RecoverWallet
已知信息:
- 助记词(缺少第五个)
1["ankle", "assume", "estate", "permit", None, "eye", "fancy", "spring", "demand", "dial", "awkward", "hole"] - 钱包地址后缀
700f80
求:
- 钱包地址
爆破一下就好了
伪随机数生成器 (PRNG) 预测
题目: 提供了一个生成助记词的 Python 脚本,但使用了 random.seed(time.time()) 或者不安全的随机源。
分析: BIP-39 的安全性完全依赖于 熵 的不可预测性。如果攻击者能预测熵(Entropy),就能生成一模一样的助记词。如果题目代码使用了当前时间戳作为随机数种子,我们可以爆破题目生成时的秒数(Unix Timestamp),复现出当时的 Entropy。
思路:
- 分析代码找到随机种子来源(如时间戳)。
- 估算题目生成的大致时间范围。
- 遍历时间戳,生成 Entropy,转换为助记词。
- 比对公钥/地址是否匹配。
非标准路径或自定义词库
题目: 给了完整的助记词,但导入常规钱包(如 MetaMask)后余额为 0,而题目暗示确有资产。
分析:
- Passphrase (Salt) 隐写: 用户可能设置了额外的 Passphrase。这是 BIP-39 的一部分,会导致生成完全不同的种子。CTF 中可能需要对 Passphrase 进行字典攻击。
- Derivation Path (BIP-44): 相同的种子,在不同的推导路径下会产生不同的私钥。
比特币标准:m/44'/0'/0'/0/0
以太坊标准:m/44'/60'/0'/0/0
题目可能使用了怪异的路径,如m/44'/1337'/...。
思路:尝试修改 account 或 address_index,遍历可能路径,
扩展公钥 (Extended Public Key, XPUB) 泄露
如果在题目中拿到了 xpub (扩展公钥),可以推导出该账户下所有的子公钥和地址,查看所有交易记录。
更危险的是,如果泄露了 xpub 以及 任意一个子私钥,根据椭圆曲线的数学特性,攻击者可以反向计算出 主私钥 (xprv)。这是一个高阶的 Crypto 考点。